Blog
Read the latest blogs
Alternative download for Windows: 64-bit.zip
To ensure compatibility between this Leapwork Release and your system requirements, including OS and browser drivers, please refer to our System Requirements article.
2021.1 also brings with it major changes that will improve collaboration, efficiency, governance, and compliance across your automation projects as requirements grow. What’s included?
Hyper-visual debugging capabilities
Built-in workflow management and improved versioning control*
Enhanced support for role-based governance through assigning flows to appropriate users and roles*
“Freeze” run lists, tailored for customers with extended compliance requirements*
Improved support for Salesforce Lightning
Support for multi-user Leapwork Studio sessions on Citrix
All Leapwork Platform customers can now trial Enterprise-exclusive features on SQLite
Plus a number of additional enhancements
*Features and improvements marked with an asterisk are available in the Enterprise Edition only
Facilitating fast maintenance of existing automation has always been a defining Leapwork feature. In 2021.1, we’ve made improvements to the way you preview and debug flows that will increase the speed and efficiency of the maintenance process even further.
Crucially, these new capabilities will be applicable to sub-flows too, which means maintaining re-usable shared assets has become significantly easier.

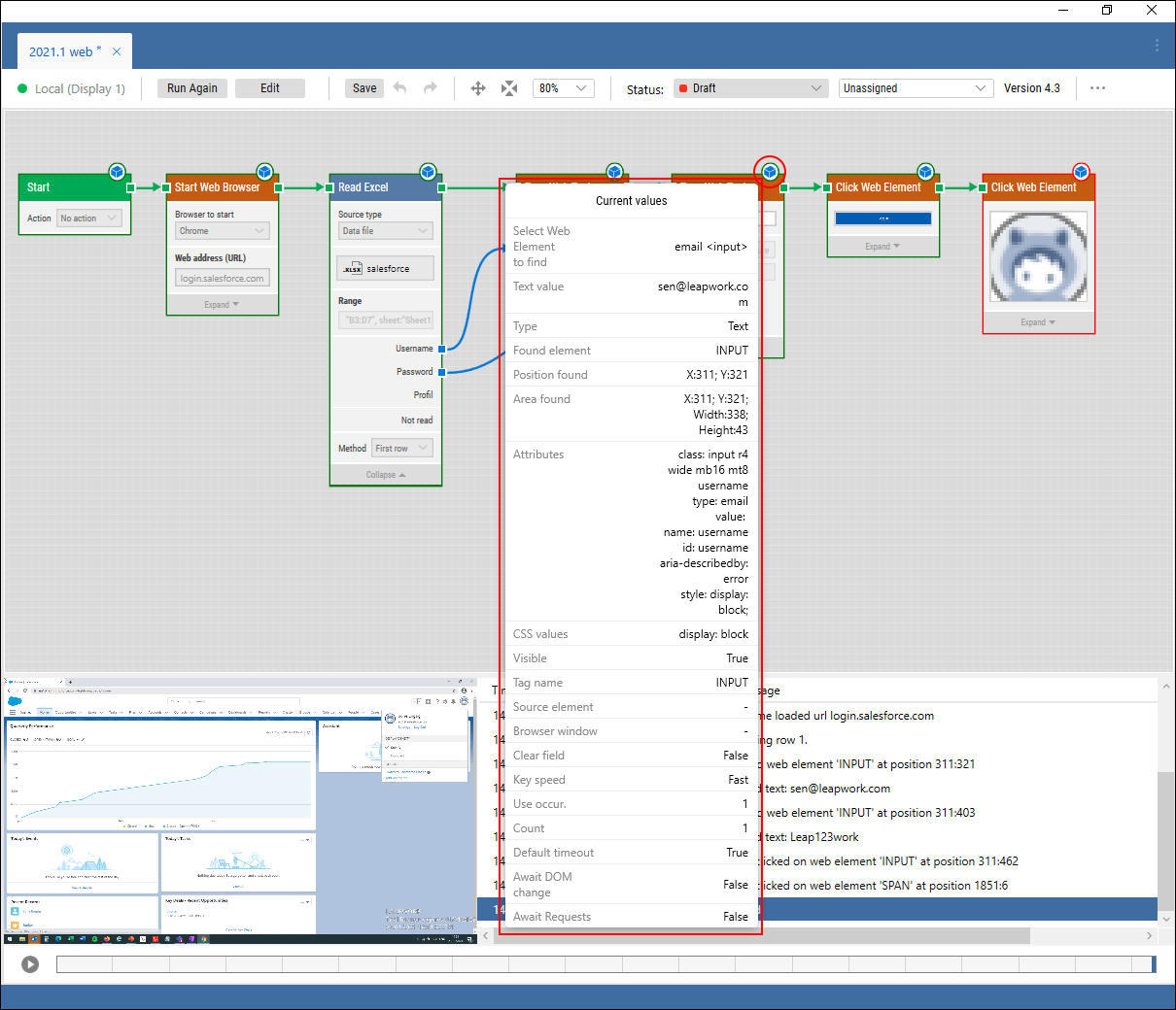
You can now preview an automation run directly from the Leapwork design canvas to see automation outcomes instantly. Just as before, when a flow is previewed, a video recording of the platform under automation will play alongside the corresponding Leapwork activity log and highlighted building blocks.
Now, however, every building block will include a “data-item”, which reveals critical insights relevant to that specific building block’s activity as part of the flow. New accessible insights include:
Data values from the application under automation
Data-driven from external sources
Applied building block parameters, settings, and attributes
This means it’s not only straightforward to identify which element of the flow has failed, but it is now quicker to diagnose why - on a data level - it has failed:

The preview run can now also be paused and resumed at any time, allowing you to do your analysis/inspection of recent changes immediately – you do not need to wait for the flow to complete the run.
Leapwork also includes new “run to here” and “run from here” options, making it easier for users to understand and inspect how automation flows behave to or from a certain point.


Leapwork now makes it possible to pause a running flow during execution. In the new preview window, users will see a “Pause” button, which can be used to pause the live execution of the automation flow. In pause mode, Leapwork will maintain the connection to the automated application whilst users can perform design verification and troubleshooting, live.

It has historically been more challenging to maintain sub-flows, especially when multiple nested sub-flow layers exist. Leapwork solves this by applying all new debugging capabilities to sub-flows too. Run sub-flows to/from a specific point, pause sub-flows to inspect outcomes live, dig into deeper insights using the new Leapwork data containers available on every sub-flow building block – and of course, benefit from the visual recording and corresponding data log as before to easily identify and resolve errors as you go.
The features are available to both Platform and Enterprise customers.
Leapwork introduces enhanced workflow management and versioning features that make it significantly easier for enterprises to govern and collaborate across larger teams and multiple automation projects. Workflow Management provides improved version control, contributor tracking, approvals and handover - for easier management and more transparency throughout an automation flow’s lifecycle.
Workflow Management functionality will present itself in the new Leapwork toolbar, which users will now find at the top of the Studio canvas. Here, you can track and manage revision state, assignee, and version numbers.


For every change a contributor makes, the flow or sub-flow can be saved to the correct state (“in draft”, “send to review”, “publish”, “retired”) and assigned to a different team member with the correct role to review and approve. The ability to publish or retire flows is permission-based.
For total transparency of progress, users can now always see the version number of the flow or sub-flow they are working on. When the flow is either saved or its state is changed, the flow’s minor version number will increase (e.g. from 1.1 to 1.2 or 2.6 to 2.7). When a flow is published, the major version number will increase by one (e.g. from 1.0 to 2.0), whilst the minor version number will reset to 0.
Users can also click to reveal version history for a more detailed inspection of flow status and activity.
Crucially, this means it is now possible to configure run lists to only use the published version of a flow. This enables users to edit or mature flows using minor versioning whilst the published flow runs as usual, and helps to prevent someone accidentally introducing changes to published flows that override edits made by other contributors.
To make it easier to manage larger or multiple teams, administrators can configure workflow settings so they are team specific, exclude “Ready to review” as a draft status, force comments on each status change, and more.
To give immediate insight into progress, the version state is also visible in the asset tree on the left-hand side of the design canvas. You can now filter flows by assignee and progress status, or begin the day by filtering the asset tree to show only flows assigned to you. This makes it easy to review flows and either approve for production and publish or return them to the senders with instructions for improvement.

To accelerate the transition to Leapwork's new workflow management setup, administrators can conduct a bulk update of assignees by selecting a group of folders and flows then assigning to a user/users. Administrators can also:
Conduct a bulk update of flow and sub-flow statuses
Filter flows and sub-flows by workflow status
Workflow Management, role-based governance, and extended version control are available in the Enterprise Edition only
Leapwork’s “Freeze Run List” feature targets customers with extensive compliance requirements, such as Life Science enterprises working within a GxP context.
“Freeze Run Lists” provides absolute version control by enabling users to lock or “freeze” run lists and their associated automation flows. A locked version can be viewed at any time, and used by QA teams to assert that a flow approved in a given context remains unchanged. This way you can rest assured that flows approved are locked in a tamper-proof condition, and that overall test case validation is robust and secure.


When the “Freeze Run List” option is used, the run list will be turned into a read-only state with running capability. In this read-only state, a time-stamp is added alongside a duplication button. It is not possible to edit a frozen run list, instead users must create a duplication and work from the copy.
Once a run list and its flows have been frozen, it is still possible to change the way it is scheduled and executed to account for evolving requirements and environments. However, no matter how you re-run it, a frozen run-list will always retain its chosen configuration.
Freeze Run Lists is available in the Enterprise Edition only
Improved support for Salesforce Lightning
Support for multi-user Studio sessions on Citrix
Platform Edition customers can now trial the Enterprise Edition on SQLite
Support for different OS localizations and multiple enhancements to the Leapwork IE add-on
To further optimize execution, there is a new option in the Studio and Agent configuration files that enables users to override a default setting that instructs Leapwork to check if the user is automating Dynamics 365
All additional improvements are available to both Platform and Enterprise customers.
During execution, the building block sometimes changed a value in another block when the value was passed via a connected property
Some administrators were unable to delete AD users from Leapwork
Exporting flows from version 2019 to version 2020 was not always possible
A schedule's next run was calculated incorrectly when the clocks changed to daylight saving hours
The ffmpeg library has been updated to the latest version to solve video writing errors
Sign up for the 2020.1 release webinar and download the new version.
If you have any queries, please contact your Leapwork Customer Success Manager.
Major releases are typically released two to three times a year. The latest major release is 2021.1
Minor updates, bug fixes, and patches are bundled together for release when ready.
We aim to publish service release updates about once a month.
Learn more about Leapwork by diving into its three automation areas: Web, Desktop UI, or Virtual Desktops.
©2024, Leapwork. All rights reserved.